The Project

The world is moving quickly, but some how our operations team is stuck using excel to do their jobs. They rely on intelligently home-brewed excel documents as decision support tools, which has cause a slew of down stream strains on applications which lack elegant error handling.

Our long term vision is to build an ecosystem that supports a restructuring of two major teams in operations. Instead of having divided roles - one whose primary function is to negotiate contracts and manage supplier relationships, the other, to allocate and build experiences — we’d have more automation allowing staff to spend time on the road managing delicate supplier relationships (and with more people to do it!) This is critical has our effectiveness in negotiations are major cost drivers for the business, and every dollar adds up.

To get to our lighthouse we are starting with cleaning up our process for data collection, creating a single source of truth (which currently does not exist) so that we can start to cycle information through our business intelligence team in a way that creates a meaningful output for users. We are also breaking free of the constraints of legacy systems, the constraints that capture a moment in time where the role of our procurement team was much simpler. Times have changed and the team needs it technology to catch up!

The team

The Land Operations Team is responsible for several systems that directly support EF’s ability to negotiate, contract, book, allocate, and build tours. This small team supports the crux of EF’s international tours business.

We're a small cross-functional team consisting of a tech lead, two business analysts, a front-end developer, 2 back-end developers, and a lead user experience designer/proxy PO/scrum master.

I was added to this team given my additional skillset in developing cohesive teams, challenging the status quo, and having difficult (but necessary) conversations which has led to an increase in both velocity and team morale.

Known challenges

  • Developing agile practices

  • Incomplete team means lack of decision making (no Product Owner or Scrum Master to drive the road map or push the team on progress)

  • Primary stakeholders are in Switzerland; the 6 hour time difference has made knowledge transfers challenging, while conflicting ideologies of the different offices leads to confusion, inaction, and miscommunication.


Ops’ North Star

To understand the severity of workflow problems being faced by Sourcing and Contract Managers (SCMs) we observed them. We sat down and observed each and every one, all of whom had created their own deviations to an established process. Seeing pain points first hand allowed me to cross references with what I had been hearing from stakeholders. This was critical problem validation given the hierarchy of the office, everyone has a different understanding of what the problems were and did not prioritize them against the burning issues of other departments, so we did! I conducted interviews that were more “conversations over coffee”, because boy, do Europeans love their coffee!

Once I had a good understanding of the flow today which included the “why” behind certain behaviors, the dependencies of different systems, and the downs stream implications to our changes, the team started to map out the ideal flow for our lighthouse. Here you’ll see the mapped dream for the source to settle project, a holistic view of an ideal process.

STS.png

How might we integrate new technologies while considering existing and legacy systems?

How might we integrate new technologies while considering existing and legacy systems?

Upstream: capturing rates and business rules

FOCs+Discountsdrawer.png
FOCs+Discounts-2drawer.png
FOCs+Discounts-3drawer.png

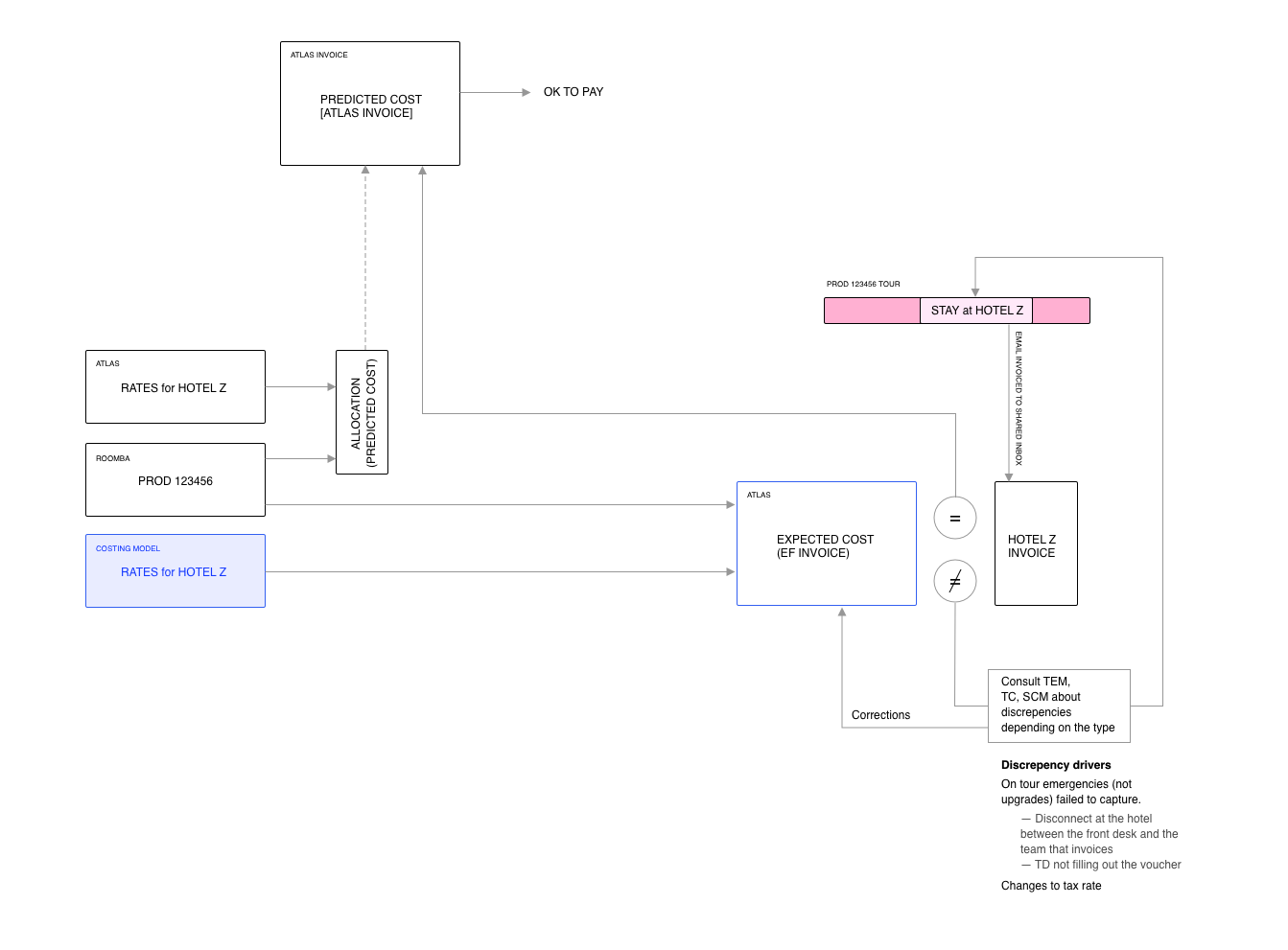
Downstream: optimizing invoicing

invoicing-workflow.png
INV-3.png
INV-4B.png

Creating alignment amongst stakeholders with competing priorities

IMG_0193.jpg
IMG_0201.jpg

More projects:

Back to Selected Works